Testing Communications Networks, Applications and Devices

Requirements for testing communications systems have never been more diverse. With applications moving to the cloud, traditional test labs are evolving to adapt to a cloud-native environment while maintaining effective lifecycle testing.

Spectra2 is used to test cloud-native 5G core networks and traditional VoIP, IMS, WebRTC and PSTN networks and applications.

Benefits

Lifecycle Testing

Support all types of testing including functional testing, load/stress testing, negative testing and media QoS testing.

Flexible Deployment Options

Deploy Spectra2 in a virtual environment for maximum flexibility and or on a COTs server with optional high performance NICs for high-capacity load testing.

Maximum Control

Customize test scenarios to match your specific use cases or to reproduce problem scenarios. 

5G Core Network Testing

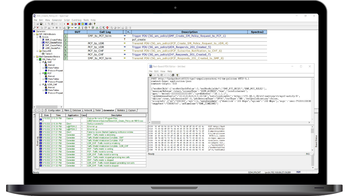
The 5G core network architecture represents a complete overhaul from 3G and 4G technology. New 5G core deployments begin with vendor trials and proceed to larger scale validation. Test efforts begin with functional testing of an individual network function. From there, more complex procedures and use cases must be tested with varying message content and flows.

Spectra2 drives comprehensive 5G core network testing by emulating 5G network functions in the service-based architecture. Using this approach, any 5G CN function or procedure can be validated then tested at scale.

5G Core Network Testing
Click to Enlarge Image
Traditional Communications Network and Application Testing
Click to Enlarge Image

Traditional Communications Network and Application Testing

Delivering a high-quality customer experience requires comprehensive pre-deployment testing of networks, applications and devices. Spectra2 delivers extensive testing capability for a wide range of communication technologies including Voice-over-IP (VoIP), IP Multimedia Subsystem (IMS), WebRTC and legacy PSTN.

Features